Filezilla怎么设置站点传输速度限制
- 浏览: 0
- |
- 更新:
FileZilla是一款开放源代码的的FTP软件,支持客户端和服务器两个版本,支持跨平台,有小伙伴知道Filezilla怎么设置站点传输速度限制吗,下面小编就给大家详细介绍一下FileZilla设置站点传输速度限制的方法,大家感兴趣的话可以来看一看。
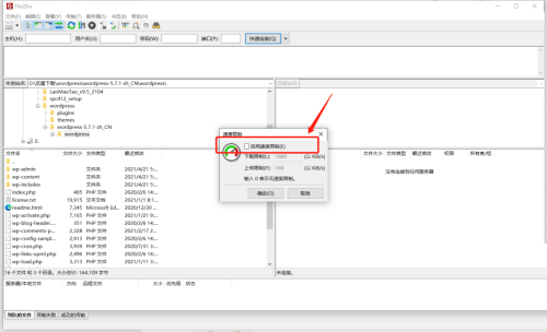
FileZilla设置站点传输速度限制的方法:
1、双击进入软件,点击上方菜单栏中的"传输功能"图标。
2、选择下拉菜单选项中的"速度限制"。
3、接着选择二级菜单中的"配置"选项。
4、在打开的窗口中将"启用速度限制"勾选上。
5、然后可以对上传和下载的速度进行设置,点击确定保存就可以了。
热门教程
- 1 win7 32位安装版
- 2 win7纯净版镜像64位
- 3 win7纯净版镜像32位
- 4 win7纯净版系统镜像iso
- 5 win7纯净版系统镜像32位
- 6 win7纯净版系统镜像64位
- 7 win7纯净版系统镜像
- 8 深度win7系统镜像
- 9 深度win7系统32位
- 10 深度win7系统64位


